SeAT - 💬-general - Page 4

FremontDango 5 Dec 2025 07:58
I think notifications and journals contribute huge part into this
I was able to shrink 107k tokens turnover time from 80hrs to 25hrs
now my server can queue 105514 tokens in past 24 hrs
Originally I did this because I had lots of duplicated primary errors
realized firstOrCreate is actually not atomic
Crypta Electrica 5 Dec 2025 08:23
Interesting.... I will have to have a look into that at some point
As in is there a laravel function for those inserts? Or is that something you wrote raw?
FremontDango 5 Dec 2025 08:25
I use the already deleted CanUpsertReplaceIgnore trait that was once in old version of eveapi
it is MySQL syntax though… things are different in case there is plan to move to PG
oh and a good thing on that trait - I can do batch import without waiting for n+1 responses
that way I chunk data to 100 and insert all at once
Wibla 6 Dec 2025 18:16
what kind of storage setup is this? ZFS or something else?
FremontDango 6 Dec 2025 18:17
ZFS on 14 x Seagate Exos X22
Wibla 6 Dec 2025 18:17
raidz-something?
FremontDango 6 Dec 2025 18:18
image: image.png
Wibla 6 Dec 2025 18:20
ah
Asrik 6 Dec 2025 18:50
Zfs doesn't like to have a large pool like that. You might want to consider spliting into two pools instead.. 7 disk pool..
FremontDango 6 Dec 2025 18:52
hmm thats a new thing to know
Wibla 6 Dec 2025 19:28
eh, that depends
but running databases on spinning rust is a bad idea
what kind of nvme drives are those, and how big are they?
FremontDango 6 Dec 2025 19:45
8TB KIOXIA each
What this video
FremontDango 6 Dec 2025 19:50
honestly it works (write and well indexed read) until it doesn’t (full table scan)
Wibla 6 Dec 2025 19:51
yeah
so those kioxia drives...
how big are the partitions for log and cache?
FremontDango 6 Dec 2025 19:52
36G for log, rest for cache
Wibla 6 Dec 2025 19:52
you have 7TB of cache...?
FremontDango 6 Dec 2025 19:52
but those cache doesnt really work tho
Wibla 6 Dec 2025 19:52
yeah no shit 😂
how big is the SeAT VM?
FremontDango 6 Dec 2025 19:54
the reason why it does not work remain unknown
l2 header size stuck at 0
there is like 800 GB db
Wibla 6 Dec 2025 19:55
right
FremontDango 6 Dec 2025 19:55
less than 100G code I think
Wibla 6 Dec 2025 19:55
I'd nuke the cache
FremontDango 6 Dec 2025 19:55
the main reason I dont put it on SSD straight
I once had a SSD install and it wears at light speed
I might did smth wrong at some point
Wibla 6 Dec 2025 19:56
ehhh
maybe
what's the kioxia drive model you've got?
Asrik 6 Dec 2025 19:57
ok.. to understand right.. you have the Seat VM on the 14 zfs pool?
FremontDango 6 Dec 2025 19:57
KCD8XRUG7T68
Wibla 6 Dec 2025 19:57
that's what it sounds like
FremontDango 6 Dec 2025 19:57
yeah
theres like 40 more other VM on it as well
Wibla 6 Dec 2025 19:58
okay so
Asrik 6 Dec 2025 19:58
ok.. having that large pool will have performace issue.. The video above explains that why.. and the best use for it..
Wibla 6 Dec 2025 19:58
remove the existing cache partitions, make new ones, say 200GB on each drive, then make a 3TB partition on each drive and make a raidz mirror on those for SeAT
your drives are rated for 3 DWPD and with ~50% overprovisioning they will handle that just fine
(plus you're already doing slog so the SSD write load is not going to change much)
FremontDango 6 Dec 2025 20:00
i actually only notice very minor write load on that
ah seat vm has cache: metadata on it
Wibla 6 Dec 2025 20:01
ah yep
then your l2arc isn't going to be happy
🙂
FremontDango 6 Dec 2025 20:01
the l2arc has problem in its entirety i think
Wibla 6 Dec 2025 20:01
no, you've set it up wrong 😄
FremontDango 6 Dec 2025 20:02
i once remove it from the pool and readd them
and now header size keep at 0
the only difference between that would be mfuonly=2
Wibla 6 Dec 2025 20:04
yeah
I'd do this
and see how it goes
Asrik 6 Dec 2025 20:07
are you referring to the catch pool?
FremontDango 6 Dec 2025 20:07
i wont pick this machine type if i were to do that😐
Wibla 6 Dec 2025 20:07
wut
I'm referring to the l2arc he added
FremontDango 6 Dec 2025 20:09
i buy this 14 hdd metal for the sole reason of putting seat on HDD
Asrik 6 Dec 2025 20:09
??? the L2ARC is the ram... how would you remove that?
Wibla 6 Dec 2025 20:09
no it's not.
ARC is ram, L2arc is on disk
so?
FremontDango 6 Dec 2025 20:10
why i would move it back to ssd
Wibla 6 Dec 2025 20:10
if you wanted any sort of performance on spinning rust, you'd be using mirrors, not raidz
I dunno... to get performance?
what kind of SSD did you use before you moved to this machine?
FremontDango 6 Dec 2025 20:12
samsung MZQLW960HMJP
i have no performance issue in 80% use cases on this hdd setup
it just makes bad db decision super apparent
Wibla 6 Dec 2025 20:15
heh..
I think we know what the problem is 😛
also that's a very small read-intensive drive, as far as I know, no wonder it didn't like the workload...
FremontDango 6 Dec 2025 20:21
that might explain why the hdd actually makes it work faster than that ssd setup
Wibla 6 Dec 2025 20:27
how much memory do you have?
FremontDango 6 Dec 2025 20:28
256G on this
Wibla 6 Dec 2025 20:28
apropos arc vs l2arc
image: zfs_stats_utilization-week.png
image: zfs_stats_l2utilization-week.png
FremontDango 6 Dec 2025 20:28
64G allocated for mariadb
64G for ARC
Wibla 6 Dec 2025 20:39
ah
Collega 7 Dec 2025 10:13
I'm having a problem with the SRP module. We implemented the Janice API, which I had, but the SRP value was much higher than the value I manually checked on Janice. I won't even mention the fact that with 505 registered characters, the seat uses 24 GB of memory ^^
Wibla 7 Dec 2025 10:21
how
how the f
this is with several thousand tokens...
image: memory-pinpoint17305425971765102597.png
Crypta Electrica 7 Dec 2025 10:35
To the SRP module. Can you share a killmail and your rule setups that you have observed this for? Also 24GB of memory seems way too high, I feel like there is something else at play there
FremontDango 7 Dec 2025 10:39
you gotta pinpoint who is using memory
my 170k registered character instance uses less than 10G
Collega 7 Dec 2025 10:50
https://zkillboard.com/kill/131729862/ I don't know if this is an API issue or something with a misconfiguration.
image: image.png
Crypta Electrica 7 Dec 2025 10:52
Can you share what your SRP is configured for
There is also the test page that can be used to show the stats we need too
Collega 7 Dec 2025 10:56
i sended in your DMs
Crypta Electrica 7 Dec 2025 10:57
I'll have a look in a bit.. Normally dont check my DMs due to qty... At least you will be at the top for now
Collega 7 Dec 2025 10:57
I noticed because I tried to contact you a few months ago also through some friends ^^
Crypta Electrica 7 Dec 2025 10:58
Yeah my DMs are generally constantly overful so get mostly ignored
Elder Thorn 7 Dec 2025 11:19
am i like.. blind or is the optio to impersonbae a user to check permissions gone? 😄
Crypta Electrica 7 Dec 2025 11:46
It is not gone.. So long as you are admin you should have that ability
Kaper 7 Dec 2025 14:01
i have question becuse i can upgrade plugins below version 5.0 and dont know why?
image: image.png
image: image.png
recursive_tree 7 Dec 2025 14:02
Plugins might not follow the same numbering scheme as the seat core
Kaper 7 Dec 2025 14:05
okay thank you i repair
i have another question becuse after updtade crypta say to me to delete that old kilmail but it not working
image: image.png
Crypta Electrica 7 Dec 2025 14:19
Try first issuing
sql
DELETE FROM killmail_details WHERE killmail_id = 131729862;
then
sql
DELETE FROM killmails WHERE killmail_id = 131729862;
Kaper 7 Dec 2025 14:21
image: image.png
Crypta Electrica 7 Dec 2025 14:22
Sorry extra delete froms.. Bad copy. updated
Kaper 7 Dec 2025 14:23
image: image.png
Crypta Electrica 7 Dec 2025 14:23
Done 🙂
Kaper 7 Dec 2025 14:27
i test srp and looks like that
image: image.png
Crypta Electrica 7 Dec 2025 14:28
Check your browser console for any error logs. But that usually means that you dont have some data in the DB up to date
Kaper 7 Dec 2025 14:30
okay i write to priv to not spam
Crypta Electrica 7 Dec 2025 14:30
Lets just head to #channel_821361546608508938 as the best place for the convo
jomir 9 Dec 2025 22:42
How to reduce background job cycle and limit to the most important job only?
FremontDango 10 Dec 2025 03:45
Depends on what kind of granularity you want, it might not be super configurable
If you decided you don't need some kind of data, you can remove it off the scope list
otherwise to tackle with scheduling I believe you might need to edit code
Omega XE Corporation 16 Dec 2025 23:24
How much is it for y’all to install and keep updated
Kavoro 17 Dec 2025 01:16
Check the official EVE forums, there's people offering those services for ISK
Omega XE Corporation 17 Dec 2025 01:18
Thanks
Astral 17 Dec 2025 02:11
Just remember they still have control to view all data~
Omega XE Corporation 17 Dec 2025 02:12
I know
Is the price per month
I looked and it didn’t say
Gigi 22 Dec 2025 14:39
Good morning and to all the folks who make Seat and all the plugins possible — Happy Holidays!!
I think I asked this before but am gonna try again. How hard is it to upgrade the squads UI from the current horizontal card layout to a simple vertical list layout?
recursive_tree 31 Dec 2025 10:40
I can't write in #channel_821363152046129193, but please do not try to update or restart your seat install right now. There is a problem with a security vulnerability in an upstream dependency that causes updates to fail.
FremontDango 1 Jan 2026 03:05
🎉
Raikia 6 Jan 2026 17:14
anyone know a good way to search the assets of all characters of a corporation? for example, if you know someone took something from a corp hanger and didnt give it back and you want to search through all assets to see which character in the corp has the item
Wibla 6 Jan 2026 21:45
top left search field
will search the entire seat instance though...
Raikia 7 Jan 2026 05:41
Ah that works, thanks! I always forget about that top left search
Gigi 7 Jan 2026 14:27
Hey ya'll - quick question - any chance someone is working on a "projects" - corporation projects - plugin?
The one thing that seems to be missing in corporation projects in-game is grouping alts by a main. In-game doesn't recognize that - we only have that in SeAT and AA so was curious if anyone is building a plugin for projects.
Crypta Electrica 9 Jan 2026 01:20
Not sure why it would be a plugin? But it's coming to core once I finish it
Gigi 9 Jan 2026 04:16
Woohoo! And yeah doesn’t need to be a plugin.
iulixxi 11 Jan 2026 11:13
Is there any way to expose data from "Corp Mining Tax" plugin in SeAT api?
You can do that purely with CSS, wrapper has an unique id squad-deck you can pick on that and basically do whatever you want
Thought experiment: Imagine SeAT as a headless platform. The core only does what it does best: – ESI ingestion – Data processing – Permissions / auth – Database – GraphQL API Everything else becomes a client app. Corps could build their own dashboards, tools, mobile apps, custom UIs, or even lightweight SeAT replacements using whatever tech they prefer. SeAT becomes the data backbone of New Eden. Has this kind of separation (core vs layout) ever been on the roadmap? @user_301981661761896449 @user_614098468218339348
recursive_tree 11 Jan 2026 13:21
It already kinda is there. SeAT is split up into multiple packages, mainly web (the frontend) and eveapi (your headless platform).
Maintaining the separation has proven to be difficult though, for example backend-related things like the SSO login also need a frontend part.
So while theoretically designed that you can split it, in practice the separation doesn't really work and both modules are coupled.
For seat 6, we're even considering moving everything in a monorepo because 1) every second commit, changes across eveapi and web need to be coordinated 2) nobody has done something like you described and as described and a clean separation doesn't really work in practice
iulixxi 11 Jan 2026 13:30
When you say SSO needs a frontend part, do you mean the redirect/callback endpoints (login controller), or do you mean the whole user-facing linking/onboarding UX that currently lives in the web package?
recursive_tree 11 Jan 2026 13:34
It's been a while since I last touched that code, so you might have to check yourself
If you end up getting an alternative to web going, please let us know how it went and what the major obstacles were.
But if you are doing this because you are not happy with the current seat web interface, you are also very welcome to work with us on improving it. That way, we don't split our already thin development manpower even more
iulixxi 11 Jan 2026 13:39
Totally fair, and just to clarify — this isn’t about being unhappy with the current SeAT web UI. My interest is more on the architectural side and the idea of SeAT as a data/auth platform that could power different kinds of clients (web, custom dashboards, mobile, etc.). If I ever end up experimenting with a separate client consuming eveapi/GraphQL, I’ll definitely share the experience and the pain points. And yeah, contributing to improving the existing web interface is probably the most realistic way forward for most people 🙂
Gigi 11 Jan 2026 15:16
so you can update the CSS to have more than 5 sqauds show up on the main page? currently it is limited to 6
and can you manage CSS to bring the join button for manual squads out and not have to click through the squads?
iulixxi 11 Jan 2026 15:19
No, you cannot add stuff via CSS. you can render them however you want. That's all. you asked if you can change the cards to a list view. That you can do via CSS. As a side note: functionality wise, whatever SeAT is built in it's not my cup of tea - and I am too lazy to even have a look :P. I do Layout layer basically. Can do pretty cool stuff IF I have the data 😄
Wibla 11 Jan 2026 15:29
One thing that can be worth thinking about is how to keep the database design "friendly" as a source of data for third party tools
Gigi 11 Jan 2026 15:51
yeah i think the larger UX problem i am trying to figure out is the number of clicks folks have to go through to join a manual squad for example. I shared some UI/UX mockups with @user_614098468218339348 which basically tries to bring the UI to a list layout while also improving functionalty and reducing friction for users.
@user_517842699928469535 Do you currently have squads UI done via CSS to show up as a list? mind sharing that snippet if you do?
iulixxi 11 Jan 2026 15:56
Nop, I got the default "view" on squads. To be fair, i haven't really done anything to that CSS since I published it. SeAT (and plugins) pretty much do most of the stuff I kinda need. I would have preferred an API endpoint instead and then I can really go to town but it's good enough for me.
Crypta Electrica 11 Jan 2026 21:26
I'd agree 100% with recursivetree comment above. I am out of time at the moment to give any other response.. From the point of view of other dashboards and tools etc, there is the seat API that can currently be used or you could easily tap into the database (read only please) however you want.
iulixxi 11 Jan 2026 22:17
Yeah, that’s exactly what I was thinking too 😄 SeAT already does everything I need on the backend — I just want to surface some of that data in custom dashboards on our corp site. Read-only DB / API bridge feels like the cleanest solution.
recursive_tree 11 Jan 2026 22:25
What about just writing a plugin? the reason SeAT has plugins is so that you can build things the core doesn't rpovide
iulixxi 11 Jan 2026 22:28
In theory, yes — in practice, SeAT plugin dev would be a journey for me 😅 I’m much more comfortable on the “consume data → build cool dashboards” side than the “write Laravel plugins” side. So for now, a read-only DB/API bridge feels like the least risky and most realistic way to get things moving.
FremontDango 12 Jan 2026 05:07
I use Metabase for this and it works nicely
iulixxi 12 Jan 2026 11:06
I just wanted to share a bit of the bigger picture of what I’m dreaming about here (and why I’m so excited about data access in general 😄). I love data, and there’s so much you can do with it in an EVE context. As a corp CEO or director, I’d love to have a single page where I can see everything about a member: main + alts, mining, PI, industry, ratting, activity trends, timezone distribution, skills, etc — all nicely visualised in one place. If I were running a renting corp, I’d also love to see how each system is actually being used: how much it’s ratted, PI’d, when it’s most active (or dead), so I could make better decisions about upgrades, space usage, and overall efficiency. And if I were an alliance leader, having a similar view at scale would be incredibly useful — seeing how sov systems are utilised, where activity is concentrated, and where resources are underused. That kind of insight would make it much easier to manage space based on real data, not just gut feeling. You can even take this further into “insane mode” with predictive stuff based on historical trends. The cool part is: SeAT already sits on all this data. Having easier access to it (via API / read-only DB / exports) opens the door for people to build custom tools in whatever stack they’re comfortable with — React, Vue, Python, whatever — without touching the SeAT core. I’m not asking for SeAT to become an analytics platform. I just love the idea of SeAT being the data engine, and the community building cool stuff on top of it. Curious to hear your thoughts — am I dreaming, or does this make sense? 😄
I just wanted to share a bit of the
jbrooky 13 Jan 2026 16:31
I have a general question I suppose: I have a corp focussed on getting brand new players in, and doing factional warfare. I want to be able to buyback LP from them. Any ideas of a module that'll help with this? Ideally - 1 or 2 of my corp would be buying from whoever put up... I suppose in my head it's more like a Marketplace or something? No idea - open to suggestions if anyone has any
Nums 13 Jan 2026 19:59
Keep it simple. Ask them to contract items (you choose the items to contract such as amulets, modules etc.) and provide a price list for them.
Mercy 18 Jan 2026 16:16
Probably been asked but is there a way to get discord Notifications when someone applies with the Human Resource plugin? am I missing where the webhook is at?
Nums 18 Jan 2026 21:42
I've got a webhook that sends discord alerts when someone registers to seat. Instructions provided are to register on and and then apply to corp instead of trying to find a corp apply webhook.
Mercy 19 Jan 2026 00:43
Yeah I use the notifications like that but I didn't know if there was one for the Apps. Thank You!
Tiaick | Christoph 20 Jan 2026 09:24
Hey guys, which buyback plugin would you recommend at the moment?
Collega 22 Jan 2026 18:08
Is there a module that allows us to create a skill filter? I know that in AUTH, there was an option to set skills and filter all registered players who met that requirement. If we don't have such a module, is there an easy way to do this?
recursive_tree 22 Jan 2026 18:09
squads? https://eveseat.github.io/docs/admin_guides/squads/
Collega 22 Jan 2026 18:11
Damn, I completely forgot about that... And now another question: Is there a plugin or the ability to configure the bot so that I can use Discord commands to display, for example, who's in which squad, etc.?
recursive_tree 22 Jan 2026 19:28
no
Dionysus 26 Jan 2026 13:30
would it be possible to have the discord tags fall back to corp tags if a character is in a corp with no alliance
jericho140 27 Jan 2026 01:16
came in here for a wee bit of troubleshooting but i also wanted to say that all of you are doing the lords work in here
Ariel Rin 27 Jan 2026 06:52
FremontDango 27 Jan 2026 07:29
data push when
Crypta Electrica 27 Jan 2026 08:27
There are things in the pipeline which are similar.. And will be amazing when it is here! Though I do need to rejig our architecture a bit before seat can make use of it.
Xalkost 27 Jan 2026 16:47
Btw idk if that just me but feels like lately the squads that filters on scope seems to be acting weird And on multiple instances that are on the very last seat version
Gigi 31 Jan 2026 17:28
@user_517842699928469535 Thanks for the CSS suggestions in general - i was able to do an override of the CSS to give me this look for the squads 👇
image: image.png
Azrael Hunts 31 Jan 2026 17:31
that looks so much better!
iulixxi 31 Jan 2026 17:42
no wories mate, anytime
been quite busy lately building stuff I showed you in private, posibilities are endless really
managed to get out the mining reports out powered by seat data
working on other stuff now hehe
https://eve-ro.com/tools/mining/2025-12 - gonna delete this post in one hour
Gigi 31 Jan 2026 17:51
Some of the themes I created (inspired by @user_517842699928469535's OG theme) were generously uploaded by @user_614098468218339348 and @user_301981661761896449 to the SeAT themes but i made a third one and the squads UI update is in there. Attached here. Disclaimer: I don't know how to code. I use GPT 5.2 codex with extra high reasoning to update this override CSS.
file: message.txt [not recorded]
iulixxi 31 Jan 2026 17:59
at some point (no eta) I do plan to build a seat "advanced-analytics-api" plugin and a separate FE app but this is a very long term project... Priorities hehe
this works, problem is I built an entire design system starting from tokens, simple component library, all for my own corp app. I cannot share the entire repo for obvious reasons... takes a lot of time to do this and abstracting from my project takes longer than building a new one from scratch
you are free to use everything / anything you see in there (there's plenty more if you use navigation 😉 ) no need to credit me - and I can also share details on how I did it
The entire mining report is done with 4 SQL SELECT… plus a helper table (for accurate ISK estimates). Corp mining tax plugin has some smart things in it… I used the same logic -> basically get reprocess p/u basic materials values (which have a stable market value over time)
Been 10+ years since I touched a database directly but I really enjoyed it and came back to me instantly hehe
I also discovered that my initial vision was limited and there’s tons of more cool shit that can be built hehe
Ask GPT to use “Emanuel’s method” in solving problems 😛😉 maybe he remembers hehe
Azrael Hunts 31 Jan 2026 20:00
where do you put that code?
Gigi 31 Jan 2026 20:30
It’s detailed here. https://eveseat.github.io/docs/styling/ and the code i shared is the custom-layout.css file.
Azrael Hunts 31 Jan 2026 22:05
hmm. followed the guide. cant get it to load the file. weird
Claw 5 Feb 2026 18:05
you not needing any of those wibla?
😛
Wibla 18 Feb 2026 17:08
hehe
no 😛
FremontDango 19 Feb 2026 22:17
image: image.png
Sometimes I wonder: does If-Modified-Since and If-Not-Match relieve TQ side processing load?
Crypta Electrica 19 Feb 2026 22:18
Generally yeah
A lot
Do you have a breakdown by route? As I know that ccp have done a lot of work lately on various routes to increase cache effectiveness
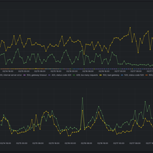
FremontDango 19 Feb 2026 22:19
I could do, but that graph will look like poop
like this
image: image.png
image: image.png
Grafana refuses to run
Does any POST request support Last-Modified? They are on docs, but the server is not using it
Herr Borio 19 Feb 2026 23:42
Hello Friends, i indeed have a question for the Seat Billing. I have in place the normal settings for a percentage and no whitelist. When i set e.g. Corp -> Holding for every corporation pointing to the Holding Corps, i still get invoices to my own corporation instead of the holding. Is this my issue because i setup something wrong it just a common mistake?
Ariel Rin 20 Feb 2026 01:01
depends on the endpoint, sometimes by a factor of 100x, sometimes no (and its being worked on)
FremontDango 20 Feb 2026 01:08
apparently from the graph if-not-match does not help much with the server response time
it would be great if they also fix the bulk endpoint
i’m looking for ways to make updates run faster without spawning more workers
Crypta Electrica 20 Feb 2026 01:29
I believe it will help more going forward as they work on cache methods etc. Have a look at the devblog as they go into a bit of detail there. https://developers.eveonline.com/blog/smarter-caching-when-events-drive-invalidation
Also as a heads up the rate limit stuff is something you should look at too!
FremontDango 20 Feb 2026 02:34
I already have rate limit implemented
though this doesn't seem to affect me so much cuz it is character scoped
except the killmail detail endpoint hmm
with 180k users they are really better off doing pub-sub instead
did ccp manage to f something up
image: image.png
got this in a random fashion
nvm seems they are adding new thing
Wibla 22 Feb 2026 10:33
oh?
Crypta Electrica 22 Feb 2026 10:50
429s do smell of the new token based rate limiting
Ariel Rin 23 Feb 2026 00:21
https://developers.eveonline.com/api-explorer#/operations/GetCharactersCharacterIdCorporationhistory This endpoint has been rate limited deep in the monolith for quite some time. 300 Requests / 60 Seconds
Its not exposed to ESI because its not an ESI limit
as for contracts
This route is part of the rate limit group char-contract. This group is limited to 600 tokens per 15 minutes.
FremontDango 23 Feb 2026 02:14
I thought previously those thing would give some 403s instead
Crypta Electrica 23 Feb 2026 10:37
On the old rate limit from the monolith you could get 500s, 420s, or other weird responses, then have the body tell you you were rate limited. 429 is the new token based rate limiter
Which I am bad for because its not implemented in SeAT yet. I am working on it but our job structure at the moment isnt really suited for it so its a bit of a sho horn
FremontDango 23 Feb 2026 15:44
this one specifically dont have rate limit metadata in schema and dont send rate limit headers, so I cant learn my current usage and apply limit accordingly
I dont really feel more annoyed on this than ccp though. Its their problem
But this has the potential of becoming the next killmail detail endpoint due to the global bucket which is genuine headache
I can never understand why killmail detail endpoint warrants such limit as it basically can be a S3 object printout
Wibla 23 Feb 2026 16:02
some mysteries are best left alone eh?
FremontDango 23 Feb 2026 16:09
In the end I give that route its own queue
Laravel queue is not good at running task slowly
moNK- 26 Feb 2026 04:58
Hey guys, I was just curious if there was a way to purge all the unused corps/characters in my SeAT? I do have the SeAT settings set to do clean up maintenance, but it's still tracking 220 pages of Corporations and like 60 pages of characters
We're a 50-ish Corp using it for internal purposes in INIT
Akov 26 Feb 2026 08:57
hes tracking twenty thousand ishtars spinning in the anoms 😉
moNK- 26 Feb 2026 08:57
hahaha
FremontDango 26 Feb 2026 08:57
disk usage doubled within previous 6 months
why
moNK- 26 Feb 2026 08:57
PanFam: P
FremontDango 26 Feb 2026 08:57
it is like 180k
not remotely 20k
Akov 26 Feb 2026 08:58
180,000 ishtars in the anoms
you heard it here first
moNK- 26 Feb 2026 08:58
g0t dayum
FremontDango 26 Feb 2026 08:58
guess it officially hits the 180k line recently
image: image.png
FremontDango 26 Feb 2026 09:02
and ccp is going to kill /status.json next month
why ccp hates me
Akov 26 Feb 2026 09:03
they hate you cause you havent updated!
Crypta Electrica 26 Feb 2026 09:06
They're is a replacement status endpoint
FremontDango 26 Feb 2026 09:07
yes but that requires a header to GET
which means I cannot just paste that url onto browser and see whats inside 🤔
and more code
crap
also i don't have lots of idea doing the compatibility date thing
whether make it global or attach them per job
either way has awkward tradeoff
Crypta Electrica 26 Feb 2026 09:16
Compat says best per job
As things can change per job
The API explorer can show you the response
FremontDango 4 Mar 2026 08:55
Implemented both today
Tiaick | Christoph 4 Mar 2026 18:36
Hey guys, anyone got a good solution yet?
Neophyte 16 Mar 2026 01:40
I was smashing my head up against a brick wall is there someone who can setup seat for my corp